Overview
The modeler
The graphical modeler is a design tool integrated to Visual Studio that allow you to model your business visually.

Physically, a CodeFluent Entities project is a package composed of files which are called parts. Parts can be of several types:
- Surface model parts: one of several XML or CFP files displayed under the Surfaces folder. They are canvases on which you will design your application.
- Model parts: one or several XML or CFP files displayed under the Parts folder. They are storage units in which concepts drawn on Surfaces are actually stored.
- Resource parts: any other files referenced by the project and which will appear under the Files folder.
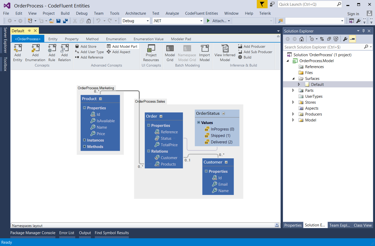
The surfaces
As we said, the Surfaces folder is where our business model will be designed. All existing surfaces are listed in the folder Surfaces of the CodeFluent Entities Project:

You can create surfaces to render and manage parts of your model.

You can include or exclude namespaces, entities and enumerations.

And display the surface you want.

This is especially useful for large business models.
The ribbon
The top ribbon allow you to add concepts to your model.

Each ribbon tab allows to drill down on a specific concept. Note not all CodeFluent Entities concepts are available through the ribbon.





The Modeler Pad section allow you to customize you model view.

Glossary
| Concept | Description |
|---|---|
| Entity | a business entity like 'Customer', 'Order', 'Cat', 'Dog', ... |
| Lightweight Entity | an entity representing a light object such as non persistent objects, structures, etc. It can also be mapped to standard .NET types such as the Point structure or event database views. |
| Relation | describes the type of relation and cardinality between two entities. The relation can be 1:1, 1:M, M:1 or M:M. |
| Inheritance | an inheritance relationship describes the relationship between a super-type entity and its sub-type entities. An entity can have any number of descendant entities, and only one ascendant entity. |
| Method | CodeFluent Entities allows the definition of any method (standard C.R.U.D., custom load methods, snippet methods, external business rules, ...) associated with a given entity. Depending on configured producers, these methods may (or may not) be exposed as Services. For example, the Web Service producer creates by default a SOAP operation for every method in the model. |
| Property | an entity has a defined set of properties. Some properties are inherited from ascendant entities. Properties are also used as 'connectors' for relations between entities: if the property's type is an entity or the collection of an entity defined in the CodeFluent model, the property also defines a relation. The cardinality on this side of the relation is M (Many) if the property's type is a collection, 1 (One) if the property's type is an entity. |
| Parameter | every method can have zero to any number of parameters. |
| View | a view is a read only virtual or logical concept associated with a model entity, composed of view properties. Each view property is defined by an expression computed on the associated entity. Changing the data in an entity may alter the data shown in the view. Every entity has at least one view, automatically created by CodeFluent, the Default view. This view's properties matches the entity's properties. At the persistence level, a view can be generated as a real database view. |
| View Property | a view has a defined set of view properties, just like an entity has a defined set of properties. View properties have almost the same characteristics as entities properties. |